Компания 1С-Битрикс анонсировала модуль BI аналитики. Мы подробно ознакомились со всем функционалом и в этой статье хотели бы рассказать вам, для чего она может быть использована, кому она подходит и почему вам стоит обратиться к нам для ее настройки.
Зачем это нужно?
Штатная аналитика Битрикс24 на данный момент не дает возможности сделать гибкий пользовательский отчет со своим набором показателей и наглядной визуализацией. Нет возможности регулярного обновления и автоматической выгрузки отчетов.
Инструменты BI-аналитики дают возможность делать более подробные и наглядные отчеты и пользуются большим спросом в малом и большом бизнесе для ведения отчетности по продажам и эффективности разных направлений деятельности.
Ранее была возможность подключать эти коннекторы через дополнительные приложения, но для этого требовалась обязательная платная подписка на Битрикс24.Маркет.
Новый инструмент представляет собой встроенный коннектор для двух популярнейших BI-инструментов построения аналитических отчетов - Google Data Studio и Power BI.
Ну а теперь давайте расскажем обо всем по-порядку. Сейчас встроенная BI-Аналитика недоступна для пользователей Бесплатного и Архивных тарифов Битрикс24.
В BI-систему выгружаются все данные за выбранный в отчете временной интервал. Но максимальное число строк, после которого начнет отображаться предупреждение о переходе на старший тариф, следующее:
-
Базовый – 10 000
-
Стандартный – 10 000
-
Профессиональный – 100 000
Если ваш отчет превысил допустимое тарифом количество строк, то их придется уменьшать вручную.
В дальнейшем, ограничения на тарифных планах могут изменяться. Тестируется возможность выгрузки большего количества данных в один отчет.
Мы специализируемся на построении отчётов по вашим моделям в Google Data Studio и рекомендуем именно ее, так как она значительно проще в освоении и понимании на первом этапе аналитики. Подробнее о том, как подключить Google Data Studio к Битрикс24 читайте в нашей инструкции по подключению.
Новые возможности:
- 2 встроенных бесплатных коннектора — Google Data Studio и Power BI. В Power BI теперь платим только за подписку по тарифам Microsoft.
- Конструктор отчетов теперь также будет интегрирован непосредственно в интерфейс Битрикс, так что для построения отчета не нужно будет переходить в аккаунт Google или Microsoft, но отчет все равно нужно будет к ним привязывать — туда, как обычно, будут приходить регулярные отчеты в PDF-формате.
Google Data Studio:
Google Data Studio - это бесплатный инструмент от Google, используемый для визуализации и анализа данных. Он позволяет подключать различные источники данных и на их основе строить интерактивные отчеты, обновляющиеся в режиме реального времени. Долгое время, готовых коннекторов для передачи данных из Google Data Studio в Битрикс24 не было, теперь же кастомные решения не понадобятся, официальный коннектор доступен бесплатно, и предлагает следующие возможности:

- На данный момент доступна выгрузка данных из основных сущностей Битрикс 24: лид, сделка, звонок, лид+звонок, сделка+звонок, счета, пользователи. Выгрузка данных контакта и компании пока не предусмотрена (планируется тестировать этот функционал), выгрузка данных по задачам пока под вопросом (будет добавлена в ходе тестирования).
- Вместе с данными указанных сущностей можно будет выгружать данные любых системных и пользовательских полей.
- Есть возможность создавать собственные показатели, вычисляемые на странице отчета.

Power BI:
Power BI уже долгие годы занимает лидирующие позиции среди инструментов бизнес-аналитики и имеет большой набор готовых инструментов для интеграции со сторонними программами. Как и в случае с Google Data Studio, до презентации новой версии Битрикс24.Сиэтл, не было официального коннектора для интеграции с Битрикс24. Сейчас вы можете воспользоваться следующими возможностями интеграции системы аналитики с вашим порталом Битрикс24:
- На данный момент предусмотрена выгрузка данных из основных сущностей Битрикс24, только тут их несколько больше: кроме лидов, сделок, звонков, счетов и пользователей можно будет выгружать данные задач, заказов интернет-магазина и даже универсальные списки.
- Вместе с данными указанных сущностей можно будет выгружать данные любых системных и пользовательских полей.
Как скорректировать отчет в случае превышения тарифа?
В Microsoft Power BI это можно сделать через вкладку Transform Data:
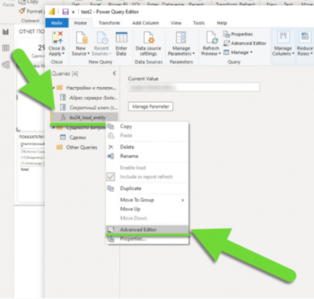
Затем нужно нажать правой кнопкой на bx24_load_entity и выберите Advanced Editor:

Далее в открывшемся окне нужно изменить временной диапазон запрашиваемых из Б24 данных, используемых в отчетном периоде на графиках:

В Google Data Studio уменьшить количество выгружаемых строк очень просто - достаточно уменьшить интервал отчетного периода в календаре вывода данных:

Перед подключением коннектора рекомендуется ознакомиться с документацией от разработчиков Б24, она открывается для прочтения при подключении.
Работа с коннектором Microsoft Power BI рассчитана на опытного пользователя, имеющего большой опыт работы с этим инструментом. Для тех, кто не имеет большого опыта построения отчетов в Power BI есть большое количество обучающих материалов:
- Учебные материалы по Power BI
- Документация DAX функций для Power BI
- Блог с полезными материалами о работе с power BI
- Сообщество в Facebook по вопросам работы в Power BI
Выводы:
Точный набор инструментов до конца неизвестен, функционал будет тестироваться и дополняться, ориентировочно до лета 2022 г.
При выгрузке данных из отчета не предусматривается обязательное пользовательское соглашение о разрешении на обработку персональных данных (как это реализовано в новом конструкторе CRM-форм).
Доступ к тестированию возможностей коннекторов будет доступен партнерам уже в декабре, нужно следить за новостями на сайте 1С: Битрикс, всем остальным пользователям - в марте-апреле.
Вы можете обратиться в нашу компанию для построения любого отчета на основе данных, которые есть в вашем Битрикс24, доступных для выгрузки через BI-connector. Иными словами, если у вас есть чёткая модель или понимание того, что вы хотите увидеть за требуемый период времени, на основе каких данных и по каким пересечениям, то вам точно к нам: +7 (800) 600-85-81.


